top of page


Unifying Design at Scale
Strategy, Systems and UX Modernization
Hello, I’m Cam! 👋🏻
I bring clarity to complex UX ecosystems - scaling design ops, aligning teams, and translating vision into systems that work.
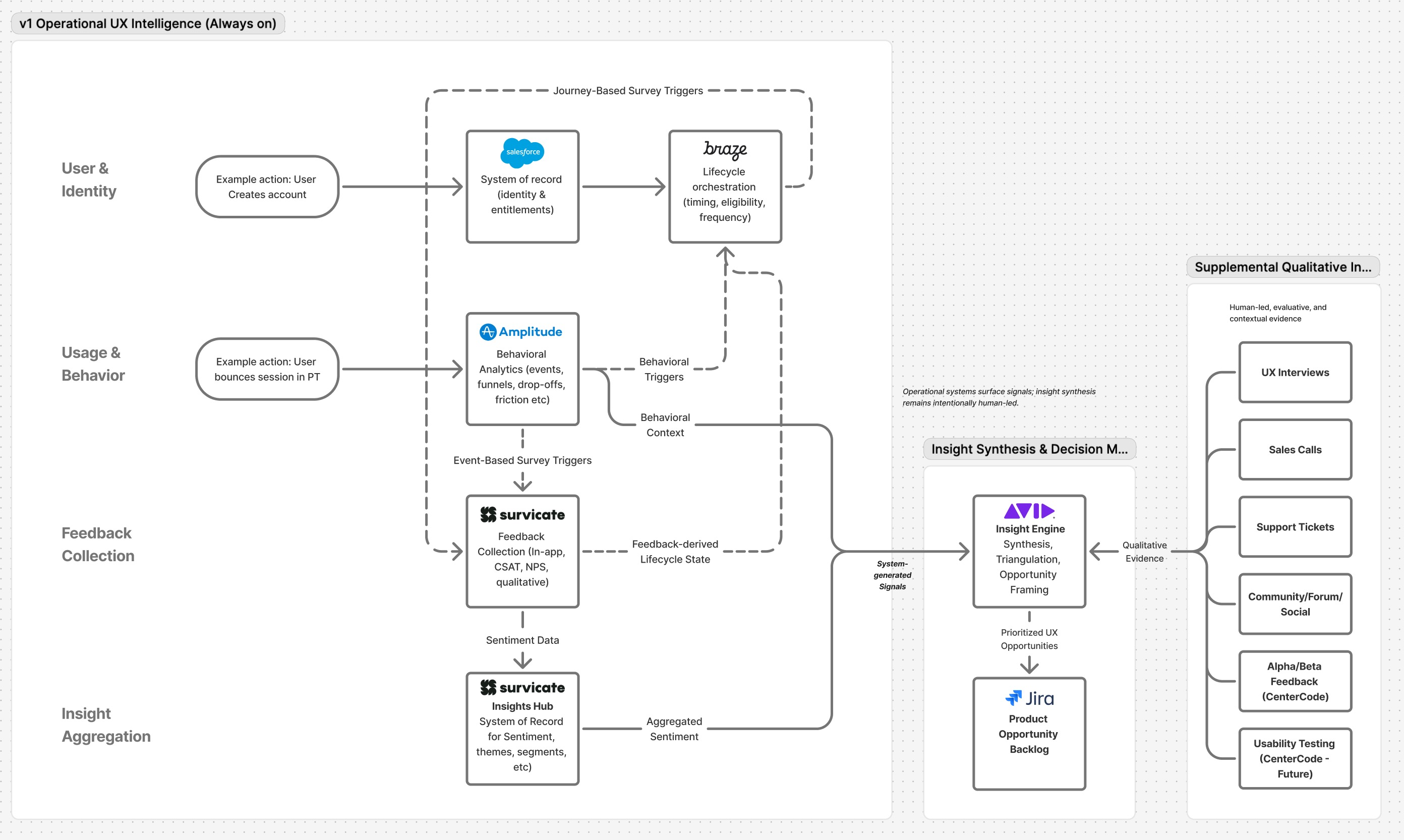
My Process

Discover
Investigate context,
user needs, and system constraints

Define
Frame challenges, align stakeholders, and document opportunity

Design
Create scalable components, prototypes, and flows

Evaluate
Measure outcomes, test assumptions, and refine
Featured Work
Feature Redesign
Avatar Customization
Designing for identity and flexibility in immersive enterprise platforms.
Ask me about it
Experimental R&D / Product Design
AUGMED™
Pushed boundaries in AR-based medical training for military field medics.
Ask me about it

Want to get in touch? Contact me on LinkedIn.
bottom of page


